如何上架 Chrome 插件带来高质量外链
早上好,朋友们!
分享如何上架chrome 插件。
chrome 插件能够给你的用户提供更好的服务
chromewebstore 的DR 是99 ,也能给你的网站提供外链。

开发chrome 插件的话,其实AI已经实现的很好了,我做过4个插件(不是很复杂),几乎都是一把出。
你可以了解一些chrome的能力,方便做你自己的产品,
- 修改网页内容
- 发起网络请求
- 控制浏览器标签页
- 本地与云端存储
- 添加右键菜单
- 显示浏览器通知
- 注册快捷键操作
- 管理文件下载
- 访问剪贴板内容
- 模块间消息通信
发布插件的话,按照官方的文档去操作
https://developer.chrome.com/docs/webstore/publish?utm_source=chatgpt.com&hl=zh-cn

1.首先是登录,然后需要支付一个5美元的账号注册费用。这个只需要付一次,后续就不需要付费了。

2.进入后,因为我的网站有订阅,所以我选择了交易者账号

3.完善身份,地址(需要地址证明材料),手机号信息里面有些测试账号、服务账号我暂时没有填写,直接保存内容。

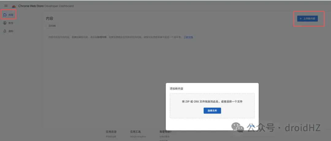
4.在内容选择上传对应的zip ,把对接插件的文件夹压缩即可

5.依次填写你网站的详情信息,隐私权,发布范围,点击提交审核即可

审核一般是需要等待5 6天。
原文来自微信公众号,原始链接:原文